
Для начала вам понадобится скачать Cheat Engine 6.5 (можно и другой версии но у меня стоит 6.5) и этот скрипт https://cloud.mail.ru/public/irDD/9X5VtJuQW.
После запускаем в игре своё сохранение и запускаем наш скрипт.

Дальше выбираете слева сверху такую иконку:
Выбираете процесс игры:
В нижнем меню ищем пункт «—-> Backpack Editor» и ставим галочку левее от названия:
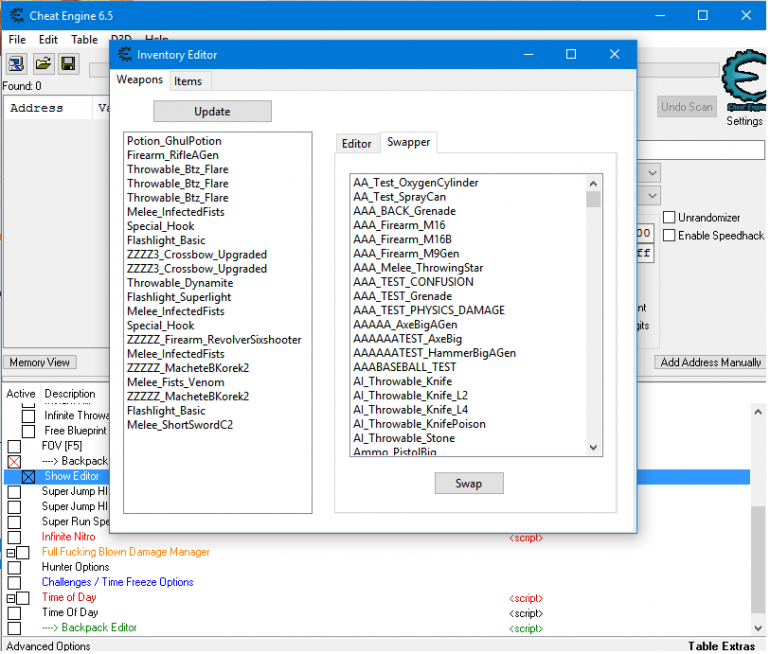
Далее ставим галочку в подпункте с названием «Show Editor» у вас должно появится ещё одно окно:
Это основное меню редактора при нажатии на кнопку «Update» либо будет ошибка:
то просто перезапускаем игру и скрипт.
Если у вас все работает правильно то должно быть так:
Это ваш инвентарь с оружием, по началу сложно понять где какое оружие но потом становится проще.
Меню правее списка с оружием идёт его настройка:
Durability-прочность оружия,
Current Modification так и не узнал что оно даёт,
Times Repaired- количество оставшихся починок вашего оружия,
Quantity- количество предмета,
Quality- качество оружия (максимально качество 5 дальше пойдёт по кругу).
Окно с права можно переключать с Editor на Swapper.
В списке ваше инвентаря нажимаете по оружию которое хотите заменить а справа выбираете предмет на который хотите поменять:
Теперь о мелочах: я рассказал только часть скрипта, при смешивании оружия эффекты передаются, если хорошо поискать можно сделать и золотую кошку с замораживающим эффектом (кошку с другими эффектами лучше не делать так как эти же эффекты будут проходить и по вам).
Если возникли какие-то вопросы то пишите [email protected].
